SISTEM ANTREAN PELAYANAN MEDIS PRAKTIK DOKTER BERSAMA BERBASIS WEB
on
MERPATI VOL. 4 NO. 3 DESEMBER 2016
ISSN: 2252-3006
SISTEM ANTREAN PELAYANAN MEDIS PRAKTIK
DOKTER BERSAMA BERBASIS WEB
Imelda Rizky Purba, I Ketut Adi Purnawan, I Gusti Made Arya Sasmita Jurusan Teknologi Informasi, Fakultas Teknik, Universitas Udayana
Bukit Jimbaran, Bali, Indonesia, telp. +62 85361035901
e-mail: imelda.rizky93@gmail.com, dosenadi@yahoo.com, aryasasmita88@gmail.com
Abstrak
Klinik merupakan bagian lembaga kesehatan yang menjadi tempat untuk berobat atau berkonsultasi mengenai kesehatan. Pelayanan klinik masih kurang efektif diantaranya proses antrean administrasi klinik cenderung dilakukan manual, mulai dari pendaftaran pada resepsionis, keluhan, dokter yang dituju, rekam medis dan sebagainya. Kondisi ini mendasari pengembangan sistem antrean pelayanan medis berbasis web. Sistem antrean dibuat menggunakan sistem pemilihan FIFO yaitu pasien dengan nomor antrean lebih awal mendapatkan pelayanan medis terlebih dahulu. Sistem dirancang memiliki tiga user yaitu pasien, dokter dan admin. Pengintegrasian sistem antrean yang dihasilkan mempermudah sistem administrasi termasuk mengurangi kesalahan penginputan data. Pasien dapat melakukan registrasi dan mendapatkan nomor antrean secara langsung dari sistem, dokter memberi status final pada sistem apabila telah selesai melakukan pemeriksaan dan admin tidak perlu lagi mendaftarkan pasien secara manual.
Kata Kunci : Sistem Antrean, Web, Klinik, FIFO, Medis
Abstract
Clinic is one of health institution become a place for people having treatment or consultation on health issues. Services contained in clinic is still considered to be less effective. The issues from administrative queue system tends to be done manually, start from registration, complaint, treating doctor, medical record and so forth, then created the integrated queue system between three users. The queuing system are made using FIFO. This system is applying the concept who came fist will be served first, the patients in first line would have medical services first. Queue system which was made on web based. System design that is created using DFD modeling. This queue system is made to be a solution for issues of effectiveness and work efficiency. This system has three users, patient, doctor and admin. Patients register and get queue number from the system directly, the doctor will give the final status on the system when he has completed treatment and make the admin no need to register patients manually.
Keywords : Queue System, Web, Clinic, FIFO, Medical
Dunia medis atau sektor kesehatan merupakan salah satu faktor yang sangat potensial untuk dapat diintegerasikan dengan kehadiran teknologi informasi. Pengimplementasian teknologi informasi pada bidang kesehatan contohnya adalah pembuatan suatu sistem antrean berbasis web. Proses administrasi dan antrean pada klinik cenderung masih dilakukan secara manual, mulai dari proses pendaftaran pada resepsionis, keluhan, dokter yang dituju, rekam medis, dan lain sebagainya. Permasalahan tersebut memunculkan suatu ide untuk membuat suatu sistem antrean yang dapat mengintegrasikan ketiga user yang berkaitan dalam sebuah klinik, yaitu pasien, dokter dan admin. Sistem antrean yang dibuat dengan tujuan semakin mempermudah ketiga user dalam melakukan tugas bagiannya.
Sistem antrean pada klinik cenderung tidak efektif karena pasien yang mendaftar tidak mengetahui waktu memperoleh pelayanan medis dengan tepat [1]. Keadaan ini menyebabkan banyaknya waktu pasien yang terbuang hanya untuk mengantre. Ruang tunggu yang terbatas
juga menyebabkan ketidaknyamanan jika banyak pasien yang menunggu. Masalah terkait ketidaknyamanan tersebut membutuhkan solusi dengan dibuatnya suatu sistem baru yang dapat membuat antrean secara otomatis. Antrean praktik dokter dan apotek pada Praktik Dokter Bersama Klinik Kimia Farma Denpasar menggunakan sistem yang sama. Pasien yang ingin periksa ke dokter harus mengantre bersama dengan pelanggan yang membeli obat di apotek, sehingga tidak efisien.
Riesda Ganevi dalam penelitiannya Pembuatan Sistem Antrian Pelayanan Masyarakat pada Dinas Kependudukan dan Pencatatan Sipil Kabupaten Pacitan, membuat sebuah sistem antrean dengan mengembangkan sistem yang sudah ada menggunakan perangkat lunak Microsoft Visual Basic 6.0. Penelitian yang dilakukan menghasilkan sebuah sistem antrean yang diimplementasikan dengan menggunakan perangkat komputer. Sistem yang dibuat memiliki menu antrian yang berfungsi menambahkan atau menginputkan nomor antrean, memulai pemanggilan, memanggil nomor antrean dan mengulang pemanggilan antrean. Kapasitas antrean yang dimiliki adalah 500 antrean dengan menggunakan 2 loket serta sistem yang dibuat dapat mengubah pola kerja karyawan dalam pemanggilan nomor antrean [2].
Penelitian serupa oleh Hendrik Mulyanarko berjudul Sistem Informasi pada Rumah Sakit Umum Daerah di Kabupaten Pacitan berbasis web. Sistem yang dihasilkan dapat meminimalisasi adanya kesalahan dalam penginputan data yang dilakukan secara konvensional dan mengoptimalkan keamanan data. Sistem yang dibuat memiliki beberapa pelaku yaitu pasien, petugas entri pembayaran, verifikator dan administrator dan lebih berfokus pada pembayaran. Pasien yang datang ke rumah sakit terutama pasien rawat inap, dengan aplikasi yang dihasilkan dapat dengan mudah dan cepat dilayani serta total biaya dapat diketahui dengan cepat [3].
Primanggara dalam penelitiannya membuat suatu perancangan Sistem Informasi Manajemen Modul Layanan pada Rumah Sakit menggunakan metode TAS, yaitu perancangan yang menghasilkan perulangan untuk mencapai tujuan, menjelaskan bisnis proses dan mendeskripsikan arsitektur sistem. Perancangan Sistem Informasi Manajemen Rumah Sakit yang dibuat merupakan sistem terintegrasi dengan modul lain sehingga dapat dibuktikan melalui pertukaran data antar modul. Perancangan Modul Layanan memiliki tujuh proses, yaitu Manajemen Master Data, Perawatan, IGD, Penunjang, Rekam Medis Penjadwalan, Laporan. Rancangan yang dibuat berbentuk Pertukaran Data Antar Modul, DFD, Diagram Berjenjang, DFD Level 0, PDM, dan GUI [4].
Penelitian ini bertujuan membuat suatu sistem antrean dari pelayanan medis pada klinik praktik dokter bersama. Kelebihan sistem yang dikembangkan dibandingkan sistem yang telah ada yaitu sistem yang dibuat dapat mempermudah proses antrean pada klinik, memungkinkan pasien, dokter dan admin dapat melihat jadwal dokter dan jumlah antrean dalam satu hari selama jam praktik berlangsung, pasien dapat mendaftar di antrean pada hari sebelumnya berdasarkan jadwal dokter yang tertera dalam seminggu pada sistem serta pendaftaran pasien dan proses pengambilan antrean dapat dilakukan secara online.
Pembuatan Sistem Antrean pada Klinik Praktek Dokter Bersama terdiri dari beberapa tahapan, sebagai berikut.
Penelitian ini dilakukan pada Praktik Dokter Bersama Klinik Kimia Farma yang berlokasi di Jalan Diponegoro 125, Denpasar. Penelitian dilakukan dari Januari 2015 sampai dengan Mei 2015.
Subbab data menjelaskan mengenai sumber data dan metode pengumpulan data yang digunakan dalam penelitian ini.
Data yang digunakan dalam analisis berupa data primer dan data sekunder. Data primer diperoleh dari sumber asli melalui wawancara dengan pihak terkait dan data sekunder merupakan data yang bersumber dari laporan historis dalam arsip.
Pengumpulan data yang diperlukan menggunakan beberapa metode, yaitu metode interview, metode studi literatur dan metode observasi. Metode interview menghasilkan data primer melalui wawancara terhadap pihak terkait. Metode studi literatur dan metode observasi menghasilkan data sekunder. Metode studi literatur dilakukan dengan cara mengumpulkan data dari referensi buku, jurnal serta artikel dari internet khususnya yang berkaitan dengan perancangan sistem antrean.
Gambaran umum sistem berisi tentang gambaran Rancang Bangun Sistem Antrean pada Klinik Praktek Dokter Bersama, rancangan database serta tampilan dari sistem antrean yang dibuat.
Registrasi/Login via Web ---------- Data Tersimpan
Pasien mendapat Pelayanan Sesuai no antrian
Pasien
Sistem Antrian
Pelayanan Dokter
Registrasi Langsung
Data Tersimpan
Admin/Perawat
Gambar 1. Gambaran Umum
Gambaran Umum pada Gambar 1 menjelaskan alur singkat yang harus dilalui pasien untuk mendapatkan pelayanan pada klinik praktek dokter. Pasien melakukan registrasi terlebih dahulu melalui web atau dengan datang secara langsung pada klinik praktek dokter, data pasien selanjutnya disimpan di sistem. Pasien dapat memilih masuk pada antrean nama dokter dan sistem selanjutnya memberikan nomor antrean pada pasien.
Pengumpulan teori-teori yang didapatkan dari buku, jurnal dan internet yang menunjang pembuatan sistem.
Antrean merupakan suatu kumpulan data yang perubahan elemennya dilakukan dari sisi belakang (rear) dan pengambilan elemennya dari sisi depan (front). Sistem antrean merupakan sistem yang mengatur kedatangan pelanggan dalam satu antrean terstruktur. Teori antrean
pertama kali dikemukakan oleh A.K. Erlang, seorang ahli matematika Denmark pada tahun 1913 dalam bukunya [5].
Antrean terbagi menjadi dua jenis antrean, yaitu antrean terbatas dan antrean tidak terbatas. Antrean terbatas adalah antrean yang mempunyai batasan tempat dari jumlah layanan yang dapat ditangani dalam satuan waktu, misalnya pada peralatan router atau sentral pesan. Antrean tidak terbatas adalah kebalikan dari antrean terbatas, sistem dapat secara bebas meningkatkan antrean sampai pada batas yang memungkinkan. Tujuan dari antrean sebenarnya adalah meneliti kegiatan dari fasilitas pelayanan dalam rangkaian kondisi acak dari sistem antrean yang terjadi.
Sistem pemilihan yang umum digunakan untuk menentukan pelanggan mana yang dilayani terlebih dahulu adalah sebagai berikut.
-
a. FIFO (First In First Out) atau FCFS (First Come First Served), dimana yang pertama datang yang pertama kali dilayani.
-
b. LCFS (Last Come First Served), dimana yang terakhir datang yang pertama kali dilayani.
-
c. SIRO (Service In Random Order), dimana pelayanan dilakukan berdasarkan order secara random.

Gambar 2. Algoritma FIFO
FIFO adalah sistem pemilihan yang digunakan dalam penelitian ini. Gambar 2 merupakan gambar yang menunjukkan cara kerja model antrean FIFO dimana antrean yang lebih awal datang yang dilayani terlebih dahulu, setelah antrean pertama selesai mendapatkan pelayanan, maka antrean dilanjutkan oleh antrean selanjutnya [6]. Penerapan dari sistem pemilihan FIFO dapat dilihat pada sistem antrean yang terdapat pada bioskop, restoran, pembayaran pada kasir yang terdapat di mall ataupun supermarket dan lain sebagainya. FIFO termasuk dalam model antrean jalur tunggal untuk dilayani dan setiap kedatangan menunggu waktu untuk mendapatkan pelayanan.
Penerapan FIFO pada sistem yang dirancang adalah untuk pengaturan keluar masuk pasien dalam mendapatkan pelayanan medis oleh dokter. Pasien dengan nomor antrean lebih awal adalah pasien yang terlebih dahulu mendapat pelayanan. Urutan ini kemudian berlanjut sampai pada urutan terakhir. Pasien dengan nomor antrean yang lebih awal digantikan dengan pasien nomor antrean selanjutnya apabila datang terlambat lebih dari lima menit dan kurang dari 15 menit. Keterlambatan 5-15 menit mengakibatkan nomor antreannya dilanjutkan setelah pasien
yang sedang mendapatkan pelayanan dokter selesai dilayani. Keterlambatan lebih dari 15 menit, mengakibatkan pasien berada di nomor antrean terakhir. Contoh dari penerapan sistem ini adalah apabila Pasien A mendapatkan nomor antrean 1 dari sistem dan Pasien B mendapat nomor antrean 2 dari sistem. Pasien A terlambat datang lebih dari 5 menit dan kurang dari 15 menit, apabila dalam rentang waktu 5-15 menit keterlambatan dan Pasien B sudah datang terlebih dahulu maka Pasien B yang mendapat pelayanan medis terlebih dahulu. Contoh berikutnya adalah Pasien A mendapat nomor antrean 1 dari sistem, Pasien B mendapat nomor antrean 2, Pasien J mendapat nomor antrean 10. Jumlah antrean pada hari itu adalah 10 nomor. Pasien A datang terlambat lebih dari 15 menit mengakibatkan pasien A mendapat pelayanan setelah Pasien J selesai mendapatkan pelayanan dari dokter.
Sistem pelayanan kesehatan dapat diibaratkan sebagai antrean jaringan kompleks dengan waktu tunda yang dapat dikurangi. Pengurangan ini dilakukan dengan cara sebagai berikut.
-
a. Sinkronisasi dari langkah-langkah antar bagian.
-
b. Penjadwalan pelayanan (seperti dokter dan perawat) dengan pola kedatangan pasien.
-
c. Monitoring sistem yang tetap (seperti jumlah pasien yang menunggu dalam antrean, mengelompokkan diagnose yang sama) dihubungkan dengan penanganan yang cepat.
Praktik dokter bersama merupakan sebuah tempat praktik dokter yang terdiri dari beberapa dokter yang memiliki keahlian yang berbeda-beda. Antrean praktek dokter bersama merupakan suatu antrean dimana pasien dapat secara langsung ke tempat praktik, melalui telepon atau sms untuk mendapatkan antrean pasien. Pasien yang mengantre mendapatkan id pasien melalui proses registrasi yang umumnya dilakukan di bagian front office.
-
3.4 Website (Web)
Website atau yang biasa disingkat dengan web adalah sekumpulan halaman yang terdiri dari beberapa halaman yang berisi informasi dalam bentuk digital baik teks, gambar maupun animasi yang disediakan melalui jalur internet sehingga dapat diakses dari seluruh dunia. Web terdiri dari beberapa unsur, yaitu nama domain, web hosting, Bahasa pemrograman, desain web dan program transfer data ke pusat data (file transfer protocol). Pemintaan yang dilakukan oleh pengguna (web browser) direspon oleh aplikasi web, hasilnya dimunculkan melalui tampilan pada web browser yang digunakan. Aplikasi web membuat halaman yang tampil pada web browser bersifat dinamis [7].
PHP (Hypertext Preprocessor) adalah salah satu Bahasa pemrograman skrip yang dirancang untuk membangun aplikasi web [7]. PHP digunakan dan dijalankan di sebuah halaman website untuk mengolah isi dari website tersebut yang dilihat oleh para pengunjung dari website tersebut. PHP juga mempunyai kegunaan untuk membuat sebuah halaman utama atau homepage dari sebuah website menjadi lebih bagus dan bersifat dinamis serta elegan.
Program yang ditulis dengan PHP di-parsing di dalam web server oleh interpreter PHP ketika dilakukan pemanggilan dari web browser dan diterjemahkan ke dalam dokumen HTML yang selanjutnya ditampilkan ke web browser.
Hasil dan pembahasan berisikan tentang pembahasan dari sistem yang telah dirancang dan dilakukan pengujian.
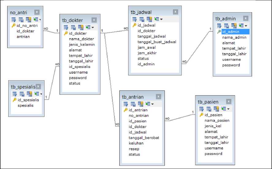
Hubungan antar tabel pada rancangan database Sistem Antrean pada Klinik Praktik Dokter Bersama Berbasis Web dapat dilihat pada Gambar 3.

Gambar 3. Struktur Tabel
Rancangan database dalam bentuk skema database dapat dilihat pada Gambar 3. Tabel yang terdapat pada database tersebut antara lain tb_antrian yang digunakan untuk menyimpan data antrean, tb_pasien yang digunakan untuk menyimpan data pasien, tb_admin yang digunakan untuk menyimpan data admin, tb_dokter yang digunakan untuk menyimpan data dokter, tb_jadwal yang digunakan untuk menyimpan data jadwal, tb_spesialis yang digunakan untuk menyimpan data spesialisasi dokter, dan no_antri berisi data perubahan nomor antrean.
4.2 Uji Coba Aplikasi
Uji coba aplikasi merupakan satu hal yang penting karena dengan uji coba bisa diketahui letak dari kesalahan aplikasi.

Gambar 4. Halaman Awal
Tampilan awal dari sistem antrean pada klinik praktek dokter bersama dapat dilihat pada
Gambar 4. User dapat melihat nomor antrean yang sedang berjalan. User yang dalam hal ini
pasien, dapat melakukan login secara langsung untuk mendapat nomor antrean setelah terlebih dahulu mendaftarkan diri pada sistem.
SIM-ANTR∈AN
f? EG/S TRA St

SIM ANTRIAN
Gambar 5. Form Registrasi Pasien
Form registrasi merupakan form yang harus diisi oleh pasien sebelum melakukan login dan mendapatkan nomor antrean setelah memilih dokter yang dituju. Form registrasi dapat dilihat pada Gambar 5. Pasien mengisi nama, alamat, tempat dan tanggal lahir, username dan password pada form registrasi.

Gambar 6. Daftar Dokter
Data dokter yang ada dengan spesialisasi masing-masing dapat dilihat pada Gambar 6, pasien dapat memperoleh nomor antrean dengan terlebih dahulu melihat jadwal dan kemudian memilih jadwal dari dokter yang dituju.

Gambar 7. Profil Pasien
Data yang diisi pasien pada form registrasi dapat dilihat kembali oleh pasien pada menu Profil Pasien seperti pada Gambar 7. User pada pengujian selanjutnya adalah admin dan dokter. Tampilan login pada panel admin dapat dilihat pada Gambar 8.
Admin Dokter
Admin Panel

Gambar 8. Panel Admin
Panel admin dan dokter yang berguna untuk admin dan dokter melakukan login agar dapat masuk ke dalam sistem seperti pada Gambar 8.
Panel admin menyimpan data dari masing-masing user. Admin dapat secara langsung mendaftarkan pasien dengan mengklik Tambah Data pada bagian kiri atas, setelah diklik maka muncul form registrasi pasien baru.

Gambar 9. Tampilan Data User
Tampilan data dari masing-masing user dapat dilihat pada Gambar 9, yaitu data pasien, data dokter dan data admin. Penambahan data dapat dilakukan dengan mengklik button tambah data. Penambahan data dokter dan data admin juga dilakukan hal yang sama seperti pada penambahan data pasien. Form untuk penambahan data dokter dapat dilihat pada Gambar 10.

Gambar 10. Form Penambahan Data Dokter
Jadwal dari dokter juga dapat dilihat pada panel admin. Jadwal yang telah dimiliki oleh masing-masing dokter dan juga cara untuk menambahkan jadwal dokter dapat dilihat pada Gambar 11.
Gambar 11. Tampilan Jadwal Dokter dan Form Penambahan Jadwal
Dokter memiliki otoritas pada panel dokter. Dokter dapat melihat sudah berapa banyak antrean pasien untuk diperiksa. Dokter juga mengubah statusnya pada sistem untuk mengetahui bahwa dokter tersebut sudah datang dan sudah bisa untuk memulai pemanggilan antrean untuk diberikan pelayanan medis.
Gambar 12. Tampilan Data pada Panel Dokter
Profil dokter seperti pada Gambar 12, data antrean yang ada dan dokter dapat mengubah status kedatangannya. Proses keberlanjutan antrean dari pasien yang satu ke pasien selanjutnya
ditentukan oleh dokter setelah dokter selesai melakukan pemeriksaan maupun tindakan pada pasien sebelumnya. Dokter dapat memberikan status final apabila seorang pasien telah selesai diperiksa.
Simpulan yang didapat dari penelitian Sistem Antrean pada Klinik Praktek Dokter Bersama berbasis Web adalah sistem antrean memiliki tiga user yang saling terkait satu dengan lainnya, yaitu pasien, dokter dan admin. Pengintegrasian ketiga user semakin mempermudah sistem administrasi yang terdapat pada front office klinik sehingga meminimalkan kesalahan data. Penambahan efisiensi waktu juga diperoleh oleh ketiga user yaitu pasien dapat melakukan registrasi dan mendapat nomor antrean secara langsung dari sistem antrean tanpa perlu pendaftaran oleh admin. Dokter dapat melihat jumlah antrean dan memberikan status final pada pasien yang telah melakukan pemeriksaan tanpa harus berinteraksi dengan admin, cukup melalui aplikasi yang dihasilkan. Admin semakin mudah pekerjaannya karena sebagian besar pasien telah melakukan registrasi secara langsung dan admin tidak perlu melakukan pendaftaran secara manual.
Daftar Pustaka
-
[1] Ariadi, K.G. Sistem Informasi Antrean Praktik Bersama Dokter. Tugas Akhir Jurusan Teknik Elektro, Fakultas Teknik. Jimbaran: Universitas Udayana; 2009.
-
[2] Ganevi R, Wardati I, Pembuatan Sistem Antrian Pelayanan Masyarakat Pada Dinas Kependudukan dan Pencatatan Sipil Kabupaten Pacitan. Indonesian Jurnal on Computer Science Speed. 2013; 11(2):1-6
-
[3] Mulyanarko, Hendik, Eka Purnama, Bambang, Sukadi, Pembangunan Sistem Billing Pada Rumah Sakit Umum Daerah (RSUD) Kabupaten Pacitan Berbasis Web, Indonesian Jornal on Networking and Security, 2013.
-
[4] Gamaswara P, Sudana O, Marini I, Perancangan Sistem Informasi Manajemen Modul Layanan Rumah Sakit, Jurnal Lontar Komputer. 2015; 6(3):635-637
-
[5] Sztrik, Janos. Queueing Theory and Its Applications. University of Debrecen. Hungary: ICAI. 2010.
-
[6] Robert, L. Data Structures & Algorithms In Java. Second Edition. Indiana Polis: SAMS Publishing. 2003: 115-140.
-
[7] Raharjo, B. Modul Pemrograman Web HTML, PHP & MySQL. Jakarta: Informatika. 2014:
47.
Sistem Antrean Pelayanan Medis Praktik Dokter Bersama Berbasis Web
(Imelda Rizky Purba)
258
Discussion and feedback